Nasim Akhter
Software Engineer
I build pixel-perfect, engaging, and accessible digital experiences.
About Me
A passionate Software Engineer with a knack for creating elegant solutions in the least amount of time. I specialize in full-stack development with a focus on building scalable and user-friendly web applications.
Game Developer
Red Apple Technologies | SEPT 2023 - FEB 2025
Architected and maintained multiplayer backend systems for a live mobile game — including matchmaking, inventory, and leaderboard services — handling real-time player data at production scale using Node.js and PlayFab. Reduced API latency by 55% (380ms → 170ms) through Redis caching layer implementation; improved data load times by 40%. Reduced memory overhead by 20-40% through object pooling and runtime memory management, minimizing GC pressure and improving application stability under load. Designed and maintained MongoDB schemas for player statistics and game events, powering a real-time web dashboard for internal analytics. Built CI/CD pipelines using Jenkins and GitHub Actions, running automated test suites on AWS EC2 - covering unit and integration tests across backend services and game logic layers. Led a team of 4 engineers in an Agile environment, collaborating with PM, UI/UX, and QA to ship a live in-house game project end-to-end.
Full Stack Developer Intern
Digilab Technologies | 2 Months ( Feb 2023 - April 2023)
Implemented School dashboard functionalities such as Attendance , Fee Payment, Exam schedule, PTM, Holiday Calendar, Event Announcement, Home work reduced class progress loading time by 60% using Redis caching.
Languages
Tools
Cloud
Bachelor of Computer Applications
ABS Academy of Science, Technology and Management (MAKAUT University) | AUG 2020 - JUL 2023
My Work
A selection of my projects that demonstrate my skills and passion for development.

A production-ready, event-driven notification system built with Java Spring Boot, designed for extensibility and deployed in a secure AWS VPC environment.

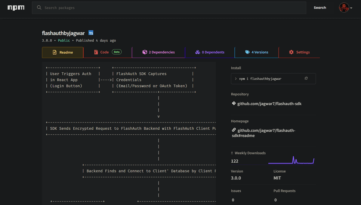
Flash⚡Auth is a plug-and-play authentication service for React apps — integrate Google OAuth, manage users in your own database, and skip writing backend auth logic entirely. Setup time: from 2 days to 5 minutes.
Get In Touch
Have a question or a project in mind? I'd love to hear from you.
